простой способ встроить карту без SDK
18 июня 2025 года Яндекс открыл бесплатный доступ к Tiles API — базовому картографическому слою, который можно использовать без необходимости подключения JavaScript SDK.
Теперь карту можно подключать через стандартные тайловые запросы (формат XYZ), что позволяет интегрировать её в любые системы — от одностраничных приложений до мобильных WebView.
Ранее подобную архитектурную свободу можно было реализовать только с OpenStreetMap (OSM) и сторонними рендерерами. Использование Яндекс-карты ограничивалось проприетарным JavaScript SDK и не подходило для оффлайн-режимов, мобильных интерфейсов или кастомных решений. Теперь эти ограничения сняты.
Ранее Яндекс-карты можно было использовать только через проприетарный SDK, что ограничивало возможности кастомизации и оффлайн-работы. Новый API меняет правила:
Поддержка независимых фреймворков: Leaflet, MapLibre, OpenLayers и др.
Простая интеграция: работает через URL-запросы без установки SDK.
Возможность оффлайн-кеширования: идеально для мобильных и гибридных решений.
Минимальные зависимости: можно встраивать в любую архитектуру — от React до серверной отрисовки.
Это особенно актуально для интерфейсов, встраиваемых в существующие продукты — от внутренних систем до клиентских приложений, где важны лёгкость интеграции и контроль над поведением карты.
Tiles API упрощает внедрение карт в бизнес-решения, где важно контролировать архитектуру и минимизировать зависимости:
Публичные сайты
Отображение точек продаж, офисов, сервисных центров.
CRM
Визуализация клиентов, заказов, выездов.
Логистика
Маршруты, зоны доставки, мониторинг на карте.
B2B-аналитика
Наложение геоданных на карту (через GeoJSON и кастомные слои).
Работа выездных сотрудников
Простая карта с заданиями и маршрутом, которая работает даже без интернета.
На практике, большинство интеграций с Яндекс-картами были ограничены:
SDK не позволял кешировать тайлы — критично для оффлайн-приложений.
Не было совместимости с фреймворками типа Leaflet — снижалась гибкость.
В WebView Яндекс-карта часто работала нестабильно или вызывала лишние зависимости.
Теперь всё меняется:
Можно использовать визуально привычную Яндекс-карту в любой SPA или WebView.
Это открывает новые сценарии: внутренние системы, CRM, логиcтика, даже в условиях слабого интернета.
Для государственных и корпоративных решений — критично: API даёт стабильный интерфейс с юридически нейтральным контентом (в отличие от OSM или Google Maps).
Новый API хорошо комбинируется с проверенными инструментами:
Связка | Применение |
|---|---|
Tiles API + Leaflet | Быстрая встраиваемая карта в SPA |
Tiles API + WebView | Мобильные приложения с оффлайн-режимом |
Tiles API + GeoJSON | Визуализация пользовательских данных поверх карты |
Tiles API + mbtiles | Кеширование тайлов в локальном хранилище для offline |
Tiles API + GPS tracking | Визуализация треков и перемещений на карте |
Ниже — схема, которая показывает, как карта и данные интегрируются в интерфейсы B2B и B2C-систем. Это позволяет подключать карту без SDK, отображать пользовательские данные и синхронизировать их с бизнес-логикой:

Каждый компонент отвечает за свой уровень:
Визуальный слой (SPA / WebView) остаётся гибким и кастомизируемым.
Подложка (Yandex Tiles API) — лёгкая, узнаваемая, независимая.
Данные — динамически приходят из CRM, FSM или клиентских сервисов.
Такой подход делает архитектуру масштабируемой, автономной и удобной в сопровождении.

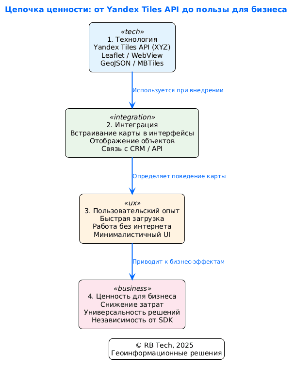
Как Tiles API превращается в ценность
Схема ниже показывает путь от технического API до ощутимых бизнес-результатов. Это помогает понять, как простое архитектурное решение приводит к экономии, гибкости и улучшению пользовательского опыта:
Такой переход от инфраструктуры к ценности позволяет использовать карту как управляемый компонент в цифровых продуктах, а не как внешний «врезанный» слой.
Упрощённая архитектура: Можно использовать стандартные тайловые библиотеки без SDK и лишних зависимостей.
Повышение автономности решений: Карта продолжает работать даже в условиях слабого интернета благодаря кешированию.
Визуально узнаваемый интерфейс: Яндекс-карта привычна пользователям и юридически безопасна в РФ.
Снижение затрат: Нет лицензий, SDK и сложных интеграций — достаточно подключить tile-сервер.
Больше гибкости в B2B-интерфейсах: Интеграция карт в CRM, ERP, логистику и аналитику — без ограничений.
Если вы хотите оценить, как можно использовать Яндекс Tiles API в ваших продуктах — мы можем:
Помочь адаптировать архитектуру картографического слоя,
Провести аудит текущих решений на предмет целесообразности миграции,
Внедрить карту в WebView/SPA с оффлайн-режимом и GeoJSON,
Обучить команду принципам работы с тайловыми API.
Напишите нам — обсудим ваш сценарий.
20.06.2025